Configuring PacketViper for Zero Trust Network Access (ZTNA)

Configuring PacketViper for Zero Trust Network Access (ZTNA)

Overview

This document provides a detailed guide for implementing Zero Trust Network Access (ZTNA) using PacketViper’s behavioral enforcement capabilities. The configuration approach emphasizes context-aware rules, behavior-based monitoring, and automated containment—ensuring that only authorized communications occur between devices, regardless of identity or network location.

Deployment Use Case

In this configuration, the customer has deployed two inline PacketViper systems: a Centralized Management Unit (CMU) and either an Internal Security Unit (ISU) or a Remote Security Unit (RSU). The objective is to manage and restrict device communications between a core switch and production networks labeled B-Prod and C-Prod.

This deployment enables PacketViper to:

  • Enforce Zero Trust policies at the network behavior level.

  • Monitor traffic flows between core and production networks.

  • Detect, alert, and automatically block unauthorized communication attempts.

Goal: Permit only legitimate, defined traffic between the core switch and authorized production devices while preventing lateral movement or unauthorized access.

Core Configuration Components

PacketViper’s ZTNA enforcement relies on three key configuration elements: Context Groups, Custom Rules, and Sensors. Together, they establish and continuously enforce behavioral trust boundaries.

A. Network Context Groups

  • Define logical groupings of devices within each production network (e.g., B-Prod and C-Prod).

  • Each group represents a known set of trusted devices or endpoints.

B. Port Context Groups

  • Specify which network ports are authorized for communication between trusted devices.

  • These ports typically align with required application or process communications.

C. Custom Rules

  • Govern how Context Groups interact with each other.

  • Each rule determines which source can communicate with which destination and over which ports.

  • Time-based restrictions can also be applied to limit access windows.

D. Sensors

  • Operate as behavioral enforcement mechanisms that detect anomalies and block policy violations.

  • When configured with the invert option, sensors automatically identify any source or traffic pattern that falls outside of the defined trusted Context Groups.

  • Sensors can perform actions such as Block, Rate Limit, or Alert (via email, SMS, or logging).

Applying and Creating the ZTNA Strategy

This section outlines a practical configuration scenario demonstrating PacketViper’s Zero Trust implementation in action.

Example Scenario

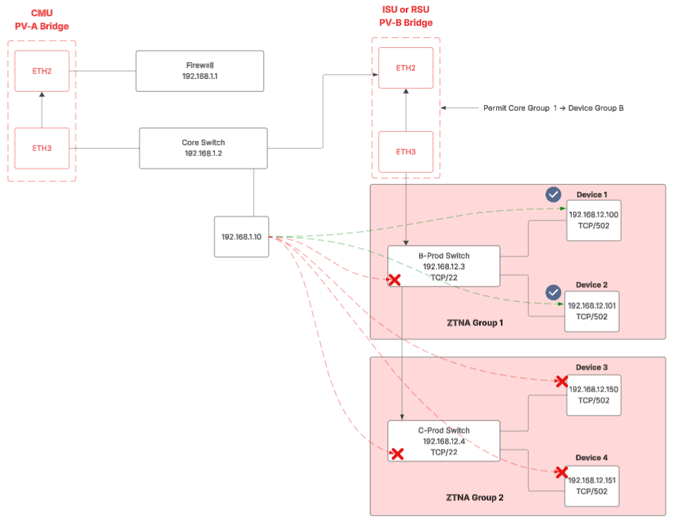
Objective: Limit traffic from Core Device 192.168.1.10 to only B-Production Device 1 and B-Production Device 2.

Step 1: Define Context Groups

  • Core Device Group 1: Contains 192.168.1.10.

  • Device Group B: Contains all authorized B-Production devices.

  • Device Port Group B: Includes only required communication ports.

Step 2: Create Custom Rule

Field

Configuration

Action

Permit

Source

Core Device Group 1

Destination

Device Group B

Destination Port(s)

Device Port Group B

Optional

Add Time Frame (e.g., restrict access to operational hours)

Step 3: Configure Sensor

Field

Configuration

Source

Core Device Group 1 (Inverted)

Destination

Device Group B

Destination Port(s)

Device Port Group B

Action

Block (1 Day), Send Email, Send SMS


Step 4: Result

  • Authorized communications (Core → B-Prod 1 or 2) occur normally.

  • Any other attempted connections (e.g., Core → C-Prod or unauthorized devices) trigger the sensor.

  • The violating source is blocked for 1 day, and alerts are sent to the Incident Response Team.

Behavioral Outcome: Unauthorized communications are preemptively contained, with real-time alerts and no operational disruption.


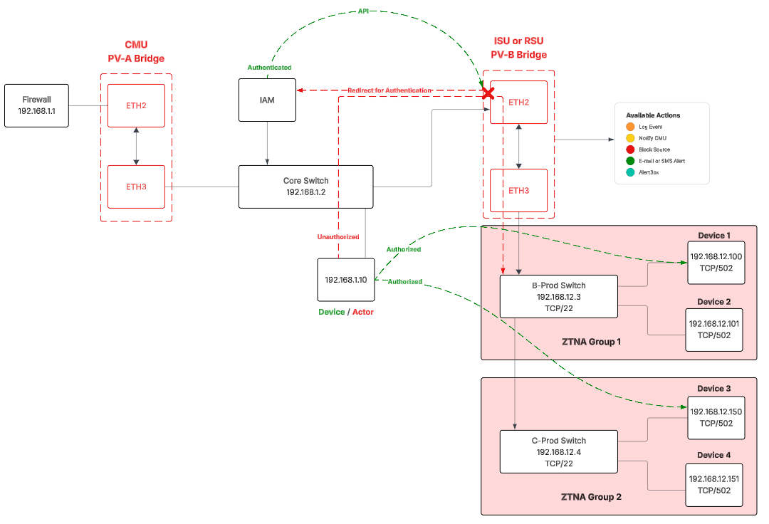
Targeted Redirection for Unauthorized Connections

PacketViper can be configured to redirect unauthorized connection to authentication portals such as IAM, or custom made authentication portals.


Use Case: In this scenario the core device is only permitted to B and C production devices using TCP/502.  Should the core device attempt to connect to other devices within those protected networks, you can configure PacketViper to redirect the connection for authentication.


How to configure



  1. Log into PacketViper

  2. Go to Routing->DMZ Dnat

  3. Create a DMZ Route

  4. Add Destination IP/Network or Grouping

  5. Select Protocol/Ports which should be authenticated

  6. Select the Destination (Authentication Portal IP)


Result

The Core Device will be able to reach the protected zones, as long as it meets the permitted criteria.  Should the device attempt a different destination, port, or any combination of the two.  The device will be redirected to the authentication portal



Notes and Best Practices

  • Multi-Device Detection: Sensors will also alarm on any other device attempting unauthorized connections into the protected production zones (not just core devices).

  • Temporal Rules: Add time frame constraints within Custom Rules to further limit when communications are permitted.

  • Sensor Tuning: Regularly review sensor logs to fine-tune detection thresholds and avoid false positives.

  • Operational Resilience: Even if the CMU becomes unreachable, RSUs continue to enforce existing behavioral policies autonomously.

6. Monitoring ZTNA Activity

PacketViper provides real-time visibility into ZTNA operations via customizable dashboards. Dashboards can include multiple widgets for comprehensive situational awareness:

Widget Name

Function

B Production Device Inbound

Displays inbound traffic to Device Group B.

B Production Device Outbound

Displays outbound traffic from Device Group B.

B Production Detections

Displays all detections triggered by the B-Group sensor.


Tip: Group widgets by environment (e.g., B-Prod, C-Prod) for rapid visualization of traffic patterns and anomaly trends.

7. Conclusion

Implementing PacketViper for ZTNA provides continuous behavioral validation and enforcement across production environments. Using Context Groups, Custom Rules, and Sensors, organizations can:

  • Create adaptive communication boundaries.

  • Prevent unauthorized lateral movement.

  • Receive actionable alerts for real-time response.

This architecture operationalizes Zero Trust principles—never trust, always verify—by combining preemptive containment, deception, and automated enforcement directly within the network fabric.