The Real State of ZTNA in OT - Separating Access Control from Behavioral Enforcement

The Real State of ZTNA in OT - Separating Access Control from Behavioral Enforcement

The Real State of ZTNA in OT: Separating Access Control from Behavioral Enforcement

Audience: Gartner/Forrester analysts, CISOs, OT security leaders, product evaluators
Purpose: Provide an unvarnished view of who’s claiming “ZTNA for OT,” what those claims really mean, and how PacketViper uniquely delivers agentless, inline, behavioral Zero Trust enforcement across OT and IT.


Executive Context: Why “ZTNA for OT” Is Hard

Zero Trust Network Access (ZTNA) is well-established in IT for brokering user-to-application access. In OT and critical infrastructure, the model bends under realities: - Devices lack user identity hooks and cannot run agents (PLCs, RTUs, controllers, HMIs). 

  • Protocols are legacy/industrial (modbus, DNP3, etc.) and latency-sensitive. 

  • Plants may be air-gapped or intermittently connected; cloud/controller dependency is risky. 

  • Change windows are scarce; reliability and safety dominate availability decisions.

Implication: Solutions that simply extend IT ZTNA to OT often remain remote access controls, not inline Zero Trust enforcement inside OT networks. PacketViper addresses that gap by enforcing Zero Trust at the network and device behavior layer, autonomously, without agents.


Definitions Used in This Document (Tight, Analyst-Grade)

  • Segmentation / Microsegmentation: Policy-defined communication boundaries (who/what can talk across zones). Often static; commonly agent-based in IT.

  • Micro-perimeter: A fine-grained perimeter implemented near assets/workloads (logical or physical) to minimize blast radius.

  • ZTNA (IT-centric): Identity- and context-based user-to-app access brokering through gateways/proxies.

  • Behavioral Enforcement (PacketViper): Inline, autonomous validation of device and network behavior against allowed communication patterns; deviations are blocked/deceived instantly.

  • Active Deception: Exposing realistic decoys and deceptive responders that mislead attackers and immediately block sources on interaction.

  • Automated Moving Target Defense (AMTD): Scheduled/automated decoy shifts that disrupt reconnaissance and lateral movement.

  • Applied Intelligence: Telemetry-driven risk scoring that is instantly enforceable (blacklists/rules propagated via CMU/RSU) rather than alerts for later review.

Framing: Segmentation establishes boundaries. Behavioral enforcement continuously validates and defends them.

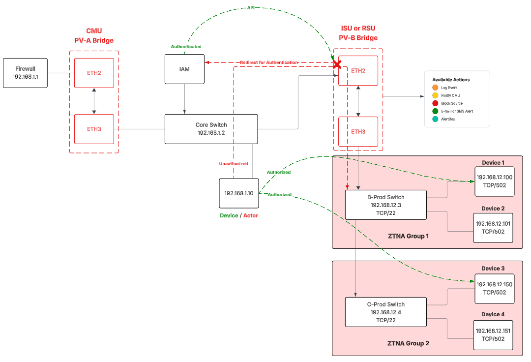
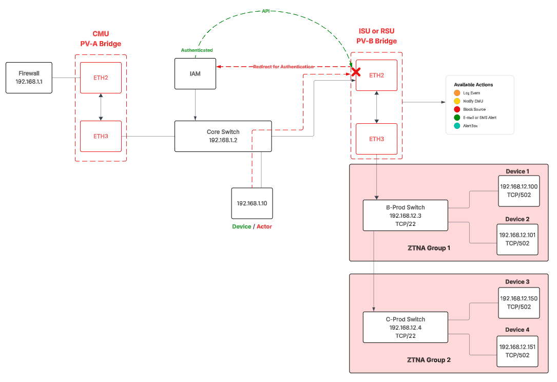
Integrating Routing, Redirection, and IAM Collaboration

PacketViper can function as either a transparent inline bridge or a routed enforcement point, depending on deployment. This flexibility allows it to blend into environments that require stealth or operate as a visible router for complex network segmentation.

Key capabilities include:

  • IAM Redirection: PacketViper can redirect unauthenticated connections to unsupported IAM devices.  

  • API Collaboration: When the IAM solution supports APIs, PacketViper and the IAM exchange data so that authenticated users or devices can receive temporary permit rules automatically.

  • Routing and Redirection: Internally, PacketViper can redirect or route traffic based on configurable attributes (source, destination, port, policy context). This provides flexible, adaptive enforcement while maintaining full Zero Trust posture.

  • Stealth Mode: For external or public deployments, PacketViper can remain a transparent bridge so attackers are unaware it is in the stack, while still maintaining the ability to route or redirect when necessary.

This integration adds a dynamic trust orchestration layer that connects behavioral enforcement with identity validation in real time.

PacketViper Enforcement and Routing Overview

PacketViper uses Redirection, Context Groups, Custom Rules, and Sensors to define, permit, and continuously validate communication behavior. These tools also interact with routing and IAM functions:

  • Redirect - Configure DNAT or SNAT to redirect based on source, destination, time, or authentication state.

  • Context Groups: Define trusted devices and ports, linking IAM-authenticated identities to behavioral profiles.

  • Custom Rules: Create granular policies that can permit, or block.

  • Sensors: Detect anomalies, trigger local blocking or deception, and—when configured—initiate redirection to IAM for further validation.

Together these capabilities deliver both access control and behavioral enforcement, creating adaptive ZTNA across authenticated and unauthenticated devices.

Operational Example Inside OT

  1. A device initiates communication to an OT zone.

  2. PacketViper intercepts the session inline and checks against Context Groups.

  3. If unauthenticated, PacketViper redirects the connection to an IAM portal for authentication.

  4. Once IAM validates the identity, PacketViper—via API—creates a temporary rule allowing the session to proceed.

  5. During operation, if the device exhibits abnormal behavior, Sensors can instantly block, deceive, or reroute traffic depending on configuration.

  6. AlertBox™ updates risk scoring and synchronizes new rules across all CMU/RSU nodes.

This behavior combines Zero Trust identity validation with inline, behavior-based enforcement and dynamic routing control, ensuring every connection remains continuously verified and governed.



Competitive Landscape — Who’s Playing “ZTNA for OT,” What It Means, Where It Stops

Vendor / Product

Market Claim

Technical Model

Core Strength

Limits / Stops

Cisco – Secure Equipment Access

ZTNA for OT remote equipment

Identity- & session-proxy gateways controlling user sessions to plant assets

Strong OEM/ hardware embedding; policy granularity for sessions

Focused on user-to-device entry. Not inline device-to-device/lateral enforcement; connectivity dependent.

Netskope – Device Intelligence (IoT/OT)

Extends ZTNA to unmanaged devices

Device discovery/ classification and policy application via cloud ZTNA

Scales cloud policy; broad device taxonomy

Primarily contextual policy; not inline behavioral containment; relies on cloud/rerouting.

Cyolo

Agentless ZTNA for OT

Secure remote access/ privileged sessions

Simple OT access; compliance reporting

Access gateway focus. No autonomous inline enforcement across OT East–West flows.

Zscaler (ZPA)

ZTNA for any app/device

Cloud proxy with agents/ connectors

Mature IT ZTNA

Infeasible for air-gapped/low-bandwidth plants; limited local decisioning offline.

Xage Security

Zero Trust for OT/ICS

Identity federation/ mesh access

Identity granularity for industrial users

Enrollment-heavy; not behavior-first; constrained with unmanaged/legacy devices.

Akamai Guardicore

Microsegmentation for hybrid

Flow/ label-based segmentation (often agented)

Strong visibility for IT workloads

Agent dependence; limited OT inline applicability.

Illumio

Zero Trust Segmentation

Agent-based microsegmentation, static policy

Mature segmentation control for IT

No behavioral enforcement; limited in legacy OT; controller/policy dependency.

Cato Networks (SASE)

ZTNA + IoT/OT support

Cloud SASE edge with policy routing

Converged network/security edge

Cloud dependency; not designed for autonomous plant enforcement.

Bottom line: Most “ZTNA for OT” claims boil down to secure remote access + device awareness. Few (if any) deliver agentless, inline, behavioral enforcement inside OT networks with autonomous containment when disconnected.

PacketViper in One Page (Analyst Snapshot)

What it is: A distributed, inline enforcement fabric (ISU/RSU) centrally orchestrated by CMU and powered by Active Deception + Applied Intelligence (AlertBox™).

What it does:  

  • Builds segmentation and micro-perimeters with Context Groups + Custom Rules. 

  • Adds behavioral enforcement through Sensors that invert allowed profiles and instantly block/deceive out-of-scope behaviors. 

  • Propagates blocks across the enterprise via CMU (applied intelligence). 

  • Operates entirely agentless; autonomous when disconnected; protocol-agnostic.

Why it matters: 

  • Enforces Zero Trust where IAM/agents fail (legacy OT, unmanaged devices).

  • Prevents lateral movement and reduces operating noise (SIEM/IDS/IPS) without rerouting. 

  • Extends the life of the existing security stack by reducing load/log volume (cost avoidance).

Segmentation, Microsegmentation, Micro‑Perimeters — and Beyond

Yes, PacketViper segments. Context Groups + Custom Rules define explicit device/device-group communications (ports, direction, time frames).

Where PacketViper goes beyond: - Behavioral Guardrails: Sensors continuously validate flows; any deviation triggers autonomous block (milliseconds), optional deception, and alert propagation

  • Self‑defending Micro‑Perimeters: Each ISU/RSU acts as a local perimeter enforcing and defending its zone - small blast radius, fast containment. 

  • No Agent, No Reroute: Inline bridge deployment preserves plant reliability; no software on endpoints.

Net: PacketViper is segmentation plus continuous behavioral enforcement and deception - turning static policy into a living, defensive fabric.

Architecture Overview (How It Enforces Without Agents)

  • ISU/RSU (Inline/Remote Security Units): Deployed inline or mirrored at strategic boundaries. Industrial-grade RSUs (DIN/NEMA capable) operate autonomously if CMU connectivity is lost.

  • CMU (Central Management Unit): Orchestrates policies; collects telemetry; propagates blacklists/rules enterprise-wide on detection.

  • AlertBox™: Scores risk (country/ASN history, port risk, traffic types, behavior) and converts telemetry into enforceable rules (applied intelligence) that execute at the edge.

  • Active Deception:

  • Deceptive Responders: Reply with believable data and immediately block probing sources.

  • DR ID Decoys: Present realistic login prompts, capture credentials, block source, and alert IR to distinguish brute-force from compromised creds.

  • Sensor‑Only Mode: Passive monitoring + blocking without revealing presence.

  • Automated Moving Target Defense (AMTD): Scheduled decoy shifting that disrupts recon and C2 setup.

  • Targeted Redirection: Enable targeted redirection for unauthorized connection to protected zones.

Threat handling flow: Detect (at edge) → Local block → Notify CMU → Propagate across all PacketVipers → Dashboards updated (no reroute required). RSUs continue blocking offline if disconnected.

OT-Inside Operations — What Actually Happens on the Wire

  1. Define Normal: Build Network & Port Context Groups per line/cell/zone; specify allowed device pairs and ports; add optional time frames.

  2. Permit Only What’s Needed: Custom Rules allow narrowly defined flows (e.g., PLC ↔ Historian; ports 102/502; maintenance window Sat 02:00–04:00).

  3. Redirect Unauthorized:  Use configure redirection for unauthorized connection only.

  4. Invert to Defend: Sensors invert those permissions; any out-of-scope talk is instantly blocked and/or deceived; alerts via SMS/email/log; blacklist propagates.

  5. Stay Stealthy (If Required): Sensor‑Only Mode watches and blocks without surfacing its presence.

  6. Measure and Tune: AlertBox telemetry highlights noisy sources, misconfigurations, or risky ASNs/ports; dashboards visualize inbound/outbound and detections per zone.

Result: Continuous Zero Trust enforcement within and between OT zones,  device-to-device East/West and North/South - even when the plant is disconnected from CMU or Internet.


Capability Comparison - Reality vs. Marketing

Category

Most “ZTNA for OT” Vendors

PacketViper

Enforcement Model

Cloud/ gateway proxy; policy brokers

Inline, distributed, autonomous; no rerouting

Dependency

IAM, agents, always-on cloud/ controller

Agentless; RSUs enforce offline

Control Focus

User-to-device/ session access

Device-to-device + network behavior

Segmentation

Static microsegments (agented)

Segmentation + self-defending micro‑perimeters

Behavioral Validation

Posture/context checks

Continuous behavior validation (Sensors)

Reaction Speed

Seconds–minutes (central changes)

Instant (edge block/deceive)

Deception/ AMTD

Rare/none

Native deception + AMTD

OT Protocol/ Legacy Fit

Limited

Protocol-agnostic, agentless

Cost Impact

Adds logs/overhead

Reduces SIEM/IDS/IPS load; extends stack life


Deployment Patterns & Design Recipes (OT & IT)

  1. Cell/Area Boundary (OT Classic): ISU inline between PLC cell and plant backbone; enforce PLC↔HMI↔Historian minimal flows; deceive scans; block rogue maintenance laptops.

  2. Third‑Party/Vendor Access: RSU at vendor demarc; time-bound rules; DR ID decoys capture bad creds; instant blacklist across plants on violation.

  3. IT/OT Converged DMZ: Two PacketVipers (OT edge + IT edge) coordinate to reduce firewall/IDS load; applied intelligence deduplicates noisy flows.

  4. Air‑Gapped Site: RSU enforces locally; stores detections; syncs blocks to CMU when periodic connectivity returns.

  5. Brownfield Legacy: Mirror-mode observe → tune Context Groups/Sensors → flip to inline once change window approved.

KPIs & Outcomes (From Deployments/Pen Tests)

  • Firewall Load Reduction: Up to 75% within 90 days (cost avoidance, extended hardware life).

  • SIEM/SOC Noise Reduction: 30–70% fewer logs/alerts through edge containment and intelligent filtering.

  • Containment Efficacy: 100% attacker containment in independent penetration tests when defenses are active.

  • Operational Continuity: Inline bridge; unauthorized traffic rerouting while maintaining normal traffic operations; Sensor‑Only Mode for stealth.

  • Autonomy: RSUs maintain enforcement during CMU/cloud loss.

These outcomes reflect measured results across utilities, manufacturing, defense, and energy deployments and controlled tests.

Evaluation Checklist for Analysts & Buyers

Use this to separate access control solutions from true enforcement fabrics: 

  1. Agentless? Works with PLCs/legacy devices without software installs.

  2. Inline & Autonomous? Enforces at the boundary; runs offline if central control is lost.

  3. Behavioral Validation? Continuously checks device/flow behavior, not only identity or posture.

  4. Instant Containment? Blocks/deceives locally in milliseconds, not after central re-evaluation.

  5. Deception/AMTD? Native, not bolt-on; engages adversaries safely and informs enforcement.

  6. Cost Avoidance? Demonstrated reduction of firewall/IDS/SIEM load; extends stack life.

  7. OT Fit? Protocol-agnostic; respects latency/safety; supports brownfield.


Positioning

PacketViper is the behavioral enforcement core of Zero Trust for OT and unmanaged environments. We implement segmentation and micro‑perimeters and then continuously validate every flow inline. Any deviation is contained instantly through autonomous blocking and deception, with applied intelligence propagating enforcement across the enterprise — even when sites are offline.


FAQ

Q: Do you replace ZTNA vendors like Zscaler?
A: Not exactly. For organizations that already have user-to-app ZTNA solutions, PacketViper is added to the security stack, enhancing those deployments with a stronger, behavior-based protection layer that extends ZTNA into device-to-device and network enforcement. For those who do not yet have a ZTNA solution, PacketViper can serve as the first step toward achieving Zero Trust enforcement across both IT and OT environments.

Q: Are you a SIEM/SOAR?
A: No. AlertBox provides scoring and applied intelligence to enforce rules instantly and reduce SIEM volume; it is SIM‑like, not a full SIEM replacement.

Q: Do you integrate with IAM?
A: Yes. PacketViper natively integrates with IAM systems such as LDAP and RADIUS. It can be configured to redirect unauthenticated connections to IAM portals for authentication. When the IAM solution supports APIs, PacketViper can work with it to automatically create a temporary rule to permit the authenticated source. DR ID continues to fill IAM gaps by validating identity via behavior and deception in OT and non‑IAM areas. (See Operational Example Inside OT Image)

Q: Do you reroute traffic?
A: Yes. If configured. While we are a transparent bridge we are able to configure the bridge with an IP address. Normally on internal bridges, once configured, connections can be redirected based on different attributes (source, destination, ports). Externally (public space) when operating transparently inline we recommend stealthier operations so public attackers are unaware we are in the stack. However, we can operate as a route or add a public IP to the bridge.

Q: What happens if CMU connectivity is lost?
A: RSUs operate autonomously; detections are blacklisted locally and later propagated when connectivity resumes.


Glossary (Acronym Accuracy)

  • AMTD: Automated Moving Target Defense

  • DR ID: Deceptive Responder Identity Detection

  • CMU: Central Management Unit

  • ISU/RSU: Internal/Remote Security Unit

  • IDS/IPS: Intrusion Detection/Prevention System

  • SIM: (Log management layer akin to SIEM; AlertBox is SIM‑like)

  • OT/IT/ICS/SCADA/PLC: Operational Technology / Information Technology / Industrial Control Systems / Supervisory Control and Data Acquisition / Programmable Logic Controller


Closing Summary — The Market Reality

Most “ZTNA for OT” is remote access control with device awareness. PacketViper is Zero Trust enforcement for the machines themselves — agentless, inline, autonomous, and behavior‑first. It transforms static segmentation into a self‑defending micro‑perimeter fabric that keeps industrial operations safe without slowing them down.



Tagline: PacketViper doesn’t just bring Zero Trust to OT — it makes OT Zero Trust Enforced.